几十年来,在线广告一直是互联网赖以生存的唯一方式。
原文:x402 solves the original sin of the internet: ads
作者:aryan
编译:Tim,PANews
几十年来,在线广告一直是互联网赖以生存的唯一方式。
所有人都在争夺注意力。为此,企业会收集你周围所有可能的数据,建立用户画像,并向你展示广告。

在互联网上,这一单一模型解锁了当前规模达万亿美元的市场。
金融始终存在于互联网中:
- 与支付服务商建立合作伙伴关系
- 为网站设置付费墙
- 或投放广告
但小额支付(低于 1 美元)过去始终无法实现经济可行性(VISA/万事达卡每笔交易收取约 2%+0.1 美元手续费),因此广告成为唯一可行的商业模式,这导致:
- 用户可免费获取海量内容
- 广告主能精准触达目标用户
- 内容提供商因其内容获得收益
形成三赢局面。
随着世界向智能体迈进:
- 智能体正通过充当中间件,取代人类成为内容的主要消费者。
- 广告主将无法精准触达人类用户,广告经济体系或将崩塌。
- 智能体如今要么会盗取(抓取)内容,要么会购买内容。
应用程序接口 API 将取代浏览器、代理浏览器 [2],成为默认的通信模式。

内容盗取对互联网而言并非可行之道,因此内容发布者将转向对其网站收取小额费用,而智能体需具备支付能力。数十年来,小额支付始终难以实现,直到区块链技术横空出世才打破这一困局。
诸如 Solana 之类的区块链技术使得规模化的小额支付成为可能,且不会对用户造成掠夺性收费。
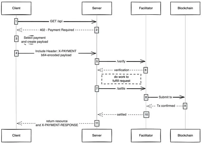
x402 协议创建的统一接口可实现以下功能:
- 消费者为内容付费
- 内容发布者通过内容获利
- 无需中间商(VISA/万事达卡)参与
- 实现智能体小额支付

当任意客户端(智能体、浏览器)发送内容访问请求时,内容主机会返回付费要求,客户端完成支付后即可获取内容,这为智能互联网开启了全新的经济模式。
我特别看好的应用方向:
- 无 GAS 费用户体验:我认为尚未被充分挖掘的一点是,x402 如何让用户在任何网络上实现无 GAS 费的交易,用户只需在钱包中持有资产即可完成支付。
- x402 浏览器:应该有人直接基于 Chromium 代码库进行二次开发,将 x402 协议深度集成到浏览器内核中。实际上 Brave 浏览器最适合推进此计划,他们在加密货币领域颇具影响力,已内置钱包功能并默认支持 IPFS 协议,在我看来是目前最接近具备实施能力的技术团队。
- 链上集市:正如传统市场存在可发现性问题,Coinbase 通过推出 “Bazaars”(印地语中"集市"之意)解决了这一痛点。但当前这些离线维护的集市仍存在一定准入限制,急需建立链上目录系统,允许任何人在其中添加可售资源(API 接口/新闻通讯/电子书等),并像 OpenRouter 为 AI 模型评分那样内置评级机制。
- 广告跳过:如同任何新技术,x402 的全球普及需要时间。在此期间,通过小额支付跳过广告将成为该协议的自然演进路径,用户设定可接受的每日消费上限后,当使用 x402 浏览器访问 YouTube 时,系统将自动跳过广告并代用户向广告商支付相应费用。
我始终惊叹于一项简单技术如何能解锁新的经济模式,x402 正是其中之一。
参考
- https://stratechery.com/2025/the-agentic-web-and-original-sin/?utm_source=chatgpt.com
- https://x.com/_0xaryan/status/1980928290337485294
免责声明:作为区块链信息平台,本站所发布文章仅代表作者及嘉宾个人观点,与 Web3Caff 立场无关。文章内的信息仅供参考,均不构成任何投资建议及要约,并请您遵守所在国家或地区的相关法律法规。




